Verfügbarkeit:
Bestelle bis zum 26.05, um dieses Produkt bis zum 27.05 geliefert zu bekommen.
Weitere Informationen zu Versand und Zahlung
ASUS Server Mainboard P13R-E(90SB0CS0-M0UAY1)
Key Features
- Angetrieben von Intel® Xeon® 6300 Prozessoren bis 95 Watt TDP
- Flexible Erweiterbarkeit durch 8 SATA-Ports, zwei PCIe 5.0- und zwei PCIe 4.0-Slots für Erweiterungskarten
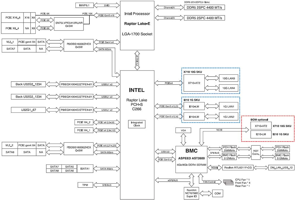
- 2x Gigabit Ethernet via Intel I210-AT2
- 2x M.2 NVMe SSD Slots für schnelles OS Booting
- 4x DDR5 ECC UDIMM Slots für bis zu 128 GB Arbeitsspeicher
- Onboard ASUS ASMB11-iKVM mit ASPEED AST2600 Controller für Remote-Management
- ATX Motherboard, ideal für allgemeine Anwendungen oder im Computing- und Storage-Bereich für KMU
Downloads | |
|---|---|
| Produktdatenblatt (PDF - 0.80MB) | |
Allgemein | |
|---|---|
| Hersteller | Asus |
| Hersteller Artikelnummer | 90SB0CS0-M0UAY1 |
| Hersteller Garantie (Monate) | 12 Mon. Hersteller Garantie |
| Verpackung | bulk |
Mainboard Eigenschaften | |
| Mainboard ist optimiert für | Server |
| Mainboard Formfaktor | ATX |
| Mainboard Chipsatz | Intel C266 Chipsatz |
| Netzwerk Controller | Intel i210-AT2 (1 Gbit) |
| Grafik Unterstützung | über Erweiterungskarte, onboard Grafik |
| Sound | kein onboard Sound |
Prozessor | |
| CPU Support | Intel Xeon 6, Intel Xeon E-2400 Family |
| CPU Sockel Typ | LGA 1700 |
| CPU Sockel Anzahl | 1 |
| CPU Sockel ILM | Standard |
Arbeitsspeicher | |
| Memory Typ | DDR5 |
| Memory max. MHz | 5600 |
| Memory ECC Unterstützung | ECC unbuffered |
| Memory Slots | 4 |
| max. RAM Kapazität (GB) | 128 |
Erweiterungskarten Steckplätze | |
| PCI-Express Slots | 1x PCIe 5.0 (x16), 1x PCIe 5.0 (x8), 2x PCIe 4.0 (x4 in x8) |
| Mini PCI-Express Slots | keine |
| PCI Slots | keine |
| M.2 Slots | 2x M.2 Key M Port |
| M.2 Format Support | 22x80, 22x110 |
Storage | |
| Controller | Intel C266 Chipsatz |
| RAID Support | SATA RAID 0, SATA RAID 1, SATA RAID 10, SATA RAID 5 |
| NVMe Ports | keine |
| SAS Ports | keine |
| SATA Ports | 8x SATA3 - 6 Gb/s |
| Disk on Module (DOM) | nein |
Weitere Anschlüsse Intern | |
| USB Header intern | 1x USB 3.2 - 5 Gb/s Header, 1x USB 2.0 - 480 Mb/s Header |
| USB Typ A intern | nein |
| Serial Port Header intern | 1x Serial Header |
| TPM Header intern | 1x TPM 2.0 - 14-pin Header |
| Audio Anschlüsse intern | keine |
| Lüfter Anschlüsse | 6x 4-Pin |
Anschlüsse Extern | |
| PS/2 Port(s) | nein |
| USB Port(s) | 4x USB 3.2 - 10 Gb/s Typ A, 2x USB 2.0 - 480 Mb/s Typ A |
| Thunderbolt Port(s) | nein |
| eSATA | nein |
| Serial (COM Port) | nein |
| IPMI | 1x RJ45 IPMI dediziert |
| Netzwerk Port(s) | 2x RJ45 - 1 Gbit/s |
| Grafik Port(s) | 1x VGA |
| Audio Port(s) | keine |
| WLAN integriert | nein |
| Bluetooth integriert | nein |
Mainboard BIOS | |
| BIOS Typ | UEFI AMI BIOS |
| BIOS Features | ASUS CrashFree BIOS 3, ASUS EZ Flash 3, SMBIOS 3.3, BIOS Boot Block Protection, BIOS Recovery Mode, UEFI Boot, PXE Boot, Secure Boot, ACPI 6.4, USB Port Control, Boot Option Priorities, Serial Console Redirection, Watchdog Timer, CPU/Memory Configuration, PCIe Slot Configuration, TPM Configuration, BMC Configuration, Redfish Support, iKVM Support, Event Log Viewer, Hardware Monitor, Fan Control Settings, System Event Log (SEL), POST Code Viewer, Boot from USB, Boot from NVMe, SATA Configuration, ECC Support, Intel VT-x/VT-d Support, Hyper-Threading Control, NUMA Configuration, Memory RAS Features |
Management | |
| Software | ASUS CrashFree BIOS 3, ASUS EZ Flash 3, Redfish Support, iKVM Support, Event Log Viewer, System Event Log (SEL) |
| Power Management | Intel SpeedStep, Intel Turbo Boost, C-State Control, Power Restore Policy |
Mainboard Betriebsumgebung | |
| Temperatur-Bereich von | 10°C |
| Temperatur-Bereich bis | 50°C |
Abmessungen | |
| Breite | 305 mm |
| Höhe | 0 mm |
| Tiefe | 244 mm |
Zuletzt angesehene Artikel
Kontaktieren Sie uns gern jederzeit.

















